Quel document d’urbanisme pour installer des panneaux photovoltaïques ?
Alors que la transition énergétique devient une priorité mondiale, de plus en plus de particuliers envisagent d’installer des panneaux photovoltaïques sur leurs propriétés. Toutefois, avant de faire le premier pas vers cette initiative écologique, il est crucial de comprendre les implications urbaines liées à cette installation. Les démarches administratives peuvent paraître complexes pour ceux qui ne sont pas familiarisés avec le règlement d’urbanisme ou les exigences locales. Cet article déchiffre les différents documents nécessaires et les processus à suivre pour installer des panneaux photovoltaïques en France.
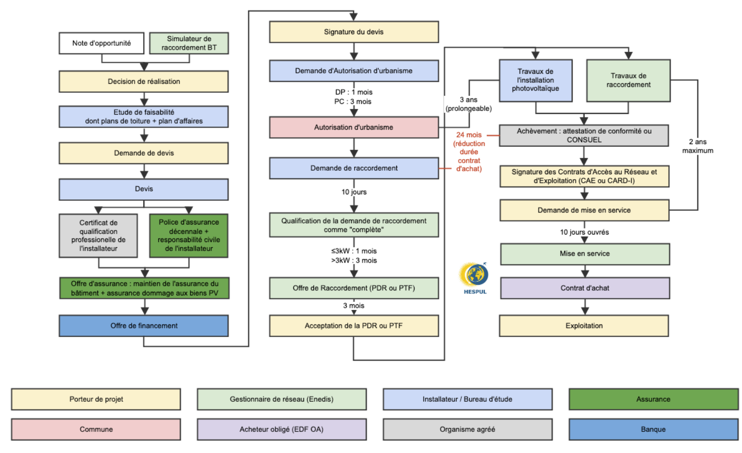
Les démarches administratives pour l’installation de panneaux solaires
Afin d’installer des panneaux photovoltaïques, chaque propriétaire doit impérativement s’adresser à sa mairie pour obtenir les autorisations nécessaires. Cette phase préliminaire est essentielle car elle permet de s’assurer que l’installation respecte les normes locales définies dans le Plan local d’urbanisme (PLU).

Les démarches administratives varient selon le type d’installation envisagée. Dans le cas d’une maison individuelle, voici les principales étapes à suivre :
- Consultation du PLU : Il est recommandé de vérifier les règlements spécifiques appliqués dans la commune via le site Service Public.
- Déclaration préalable de travaux : Pour toute installation sur un bâtiment existant, il est nécessaire de déposer une déclaration préalable auprès de la mairie.
- Permis de construire : Pour les projets de construction neuve, l’inclusion des panneaux photovoltaïques dans le dossier de demande de permis de construire s’avère indispensable.
Il y a également des considérations spécifiques à prendre en compte en matière de copropriété. Pour installer des panneaux photovoltaïques, le consentement et l’autorisation formelle de l’ensemble des copropriétaires sont requis, souvent obtenus lors d’une assemblée générale. Cette complexité souligne l’importance d’anticiper les étapes administratives à l’avance pour éviter toute déconvenue.
Contenu du dossier de déclaration
La constitution du dossier de déclaration de travaux est cruciale pour rassurer les autorités compétentes. Les documents généralement exigés incluent :
- Un formulaire de déclaration à remplir et signer, que l’on peut se procurer directement à la mairie.
- Un plan de masse illustrant la position des panneaux photovoltaïques.
- Des plans des toitures et façades concernées par le projet.
- Des photos de la maison et de son environnement, présentant le site avant travaux.
De plus, il est possible que certaines communes appliquent des règlements spéciaux concernant les installations photovoltaïques. Pour cette raison, il est toujours judicieux de se renseigner directement auprès de la mairie avant d’entamer les démarches.
| Type d’installation | Autorisation requise | Documents nécessaires |
|---|---|---|
| Maison individuelle existante | Déclaration préalable | Formulaire, plan de masse, photos |
| Nouveau bâtiment | Permis de construire | Dossier de permis, plans architecturaux |
| Copropriété | Accord des copropriétaires | Vote en Assemblée Générale |
En résumé, les démarches administratives pour l’installation de panneaux photovoltaïques impliquent une étude approfondie des règles et règlements municipaux, mais également une préparation minutieuse du dossier de déclaration. Ces étapes doivent être soigneusement considérées pour garantir une installation conforme aux normes.
Règlement pour une installation dans un logement en copropriété
L’installation de panneaux photovoltaïques en copropriété nécessite une attention particulière. En effet, chaque membre de la copropriété doit être d’accord sur le projet. Il est fréquent que ce type d’installation fasse l’objet de débats au sein de l’assemblée générale. Si le projet est voté favorablement, l’étape suivante consiste en une demande de déclaration préalable de travaux qui ne pourra aboutir qu’après obtention de cet accord.

Le rôle du syndic de copropriété est également crucial dans ce contexte, car il est responsable de la mise en place des procédures de vote et de la compilation des résultats. Un refus de la part des partenaires peut impliquer une série d’exigences supplémentaires ou une redéfinition du projet. Voici les étapes à suivre pour réussir cette démarche :
- Notification du projet aux copropriétaires : Présentation détaillée du projet d’installation, incluant des informations techniques et des estimations de coûts.
- Vote en assemblée générale : Le projet doit être voté à majorité, suivant les règles établies dans le règlement de copropriété.
- Souscription à une déclaration préalable : Une fois l’accord donné, déposer la déclaration auprès de la mairie.
Dans le cadre d’une copropriété, chaque règle établie au sein du règlement d’urbanisme doit être respectée afin d’éviter d’éventuels litiges. Il est conseillé d’anticiper toute objection et de préparer des réponses détaillées aux questions fréquentes des copropriétaires.
| Étape | Détails |
|---|---|
| Constitution du dossier | Comprend présentation du projet et documents techniques |
| Vote des copropriétaires | Doit recueillir une majorité pour approbation |
| Demande d’autorisation | Envoi du dossier à la mairie pour déclaration préalable |
Ce processus peut s’avérer long et fastidieux, mais il est essentiel pour la bonne conformité du projet. Une communication claire et un suivi rigoureux des procédures sont indispensables. Finalement, une bonne préparation est la clé pour surmonter ces obstacles administratifs dans une copropriété.
Autorisation des panneaux solaires & urbanisme : que dit la loi
La question de savoir si une autorisation d’urbanisme est nécessaire pour installer des panneaux photovoltaïques dépend de plusieurs facteurs, notamment la nature de l’installation, sa taille et son emplacement. D’une manière générale, toute installation ne dépassant pas une certaine puissance ou ne modifiant pas l’aspect extérieur d’un bâtiment existant peut bénéficier d’une certaine flexibilité réglementaire.

En France, le Code de l’urbanisme impose des contraintes spécifiques. Ainsi, pour une installation de panneaux photovoltaïques sur un bâtiment existant, il est souvent exigé de soumettre une déclaration préalable de travaux. Ce document permet aux autorités de s’assurer que le projet respecte les règles de nuisances visuelles, de protection de l’environnement et de sécurité.
Les spécificités des installations au sol
Les installations photovoltaïques au sol sont également sujettes à des règles distinctes. En effet, aucune autorisation n’est requise si :
- La hauteur de l’installation ne dépasse pas 1,80 m.
- La puissance de l’installation est inférieure à 3 kilowatts.
En revanche, lorsque la puissance dépasse 250 kilowatts, une demande de permis de construire devient obligatoire. Cela s’explique par l’impact significatif que de telles installations peuvent avoir sur le paysage local et l’environnement. Par conséquent, il est essentiel de prendre connaissance des réglementations applicables avant d’entamer des travaux.
| Type d’installation | Réglementation applicable |
|---|---|
| Panneaux sur bâtiment existant | Déclaration préalable de travaux |
| Panneaux au sol (≤3 kW) | Aucune autorisation requise |
| Panneaux au sol (>250 kW) | Permis de construire requis |
La législation revoit régulièrement ces règlements à la lumière des évolutions sociétales et environnementales. Dans le cadre de la transition énergétique, il est judicieux de consulter les dernières dispositions en vigueur auprès de sa mairie ou via des ressources en ligne. Les documents d’urbanisme relatifs à l’installation de panneaux photovoltaïques sont souvent mis à jour et les propriétaires doivent se tenir informés des modifications.
Les règles d’urbanisme pour l’installation de panneaux solaires
Les règles d’urbanisme sont un facteur décisif dans la planification et l’exécution d’un projet d’installation de panneaux photovoltaïques. Chaque commune applique ses propres lois et règlements. C’est pourquoi la connaissance des spécificités locales est essentielle. Les propriétaires souhaitant installer des panneaux photovoltaïques doivent s’assurer de respecter les normes en vigueur afin d’éviter d’éventuelles sanctions. Voici quelques règles communes susceptibles d’affecter les installations :
- Hauteur maximale : Les installations doivent généralement respecter des hauteurs maximales afin de ne pas nuire à l’esthétique des paysages.
- Visibilité de l’installation : Les panneaux doivent être positionnés de manière à minimiser leur impact visuel depuis la voie publique.
- Protection des sites classés : Les zones à patrimoine historique sont soumises à des réglementations plus strictes en matière d’installation, où l’impact sur le paysage et le patrimoine est examiné avec rigueur.
Lors de la réalisation de l’étude d’impact ou des démarches administratives, il peut être nécessaire de faire appel à un bureau d’études spécialisé, qui pourra conseiller et guider les propriétaires dans la démarche. Un professionnel averti saura lancer les projets dans le respect des délais impartis et des procédures en vigueur.
| Règle d’urbanisme | Impact sur l’installation |
|---|---|
| Hauteur des panneaux | Doit être conforme aux normes établies par la mairie |
| Impact visuel | Éviter la visibilité directe depuis la rue |
| Zones protégées | Soumissent à des vérifications rigoureuses de conformité |
Les règlements sont souvent sujets à révisions, en fonction des prises de conscience environnementales et des évolutions technologiques. Il est donc indispensable de rester informé et en contact avec les services compétents pour entamer une installation qui respecte les normes urbanistiques en vigueur.
Panneaux Solaires : Quels Documents d’Urbanisme ?
Pour conclure, l’installation de panneaux photovoltaïques implique une connaissance approfondie des documents d’urbanisme nécessaires. Chaque projet doit être élaboré avec soin pour s’aligner sur les exigences réglementaires locales. Ce respect des procédures aide non seulement à éviter des pénalités, mais également à contribuer efficacement à la transition énergétique que tant d’initiatives cherchent à promouvoir.
Pour ceux qui souhaitent approfondir leur compréhension des démarches, consulter des professionnels tels que des installateurs photovoltaïques ou des avocats spécialisés dans l’urbanisme peut s’avérer déterminant. En investissant du temps dans la préparation et le dialogue avec les entités locales, il est possible de mener à bien son projet d’énergie solaire dans le respect des règlements, tout en affichant une démarche engagée pour un avenir plus durable.



Laisser un commentaire